简介:
苦于微信群聊二维码频繁变动,开发这个能生成永久二维码的工具,不需要服务器。也可作为 URL 缩短链接服务使用。
功能特性
1.生成永久短链接,指向微信群二维码
2.可当短链接生成器
3.无需服务器
4.自定义二维码样式和 Logo
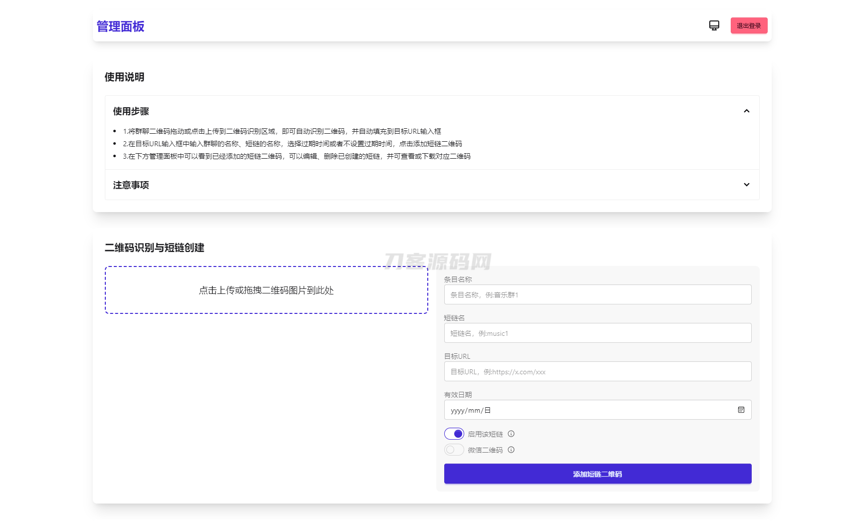
5.管理后台可随时更新
6.密码保护(demo)
图片:



苦于微信群聊二维码频繁变动,开发这个能生成永久二维码的工具,不需要服务器。也可作为 URL 缩短链接服务使用。
功能特性
1.生成永久短链接,指向微信群二维码
2.可当短链接生成器
3.无需服务器
4.自定义二维码样式和 Logo
5.管理后台可随时更新
6.密码保护(demo)



百度网盘
温馨提示:本站提供的一切软件、教程和内容信息都来自网络收集整理,仅限用于学习和研究目的;不得将上述内容用于商业或者非法用途,否则,一切后果请用户自负,版权争议与本站无关。
点点赞赏,手留余香
还没有人打赏,快来当第一个打赏的人吧!
登录后才能发表评论